LG и DTS: как жить без поддержки и что делать в 2025 году?
Хотя LG начиная с 2020 года убрала из своих телевизоров поддержку воспроизведения звуковых дорожек в формате DTS, не все так плохо как может показаться. Медиасервера правда частично решают проблему конвертированием в низкобитрейтный ААС. Если умеют конечно. Но мне кажется есть решение гораздо лучше. Для этого понадобится немного времени и всего две программы. Обе причем абсолютно бесплатны
Многим хорошо знакомая MKVToolNix
https://mkvtoolnix.download/downloads.html
И FFmpeg Batch AV Converter - по сути графическая оболочка к ffmpeg
https://sourceforge.net/projects/ffmpeg-batch/
Для примера можно взять короткий ролик в самом распространенном сейчас контейнере mkv с DTS звуком. Инфо DTS аудиопотока (для случая с МА это и будет DTS-core):
Полным аналогом такого потока может быть E-AC-3 (он же Enhanced AC-3, Dolby Digital Plus). LG и не думает его убирать и в новых модель он конечно есть.
Запускаем FFmpeg Batch AV Converter, открываем файл. Дальше запуск визарда
Выбор нужного нам кодировщика E-AC-3 и установка идентичных с DTS параметров
Остается только запустить кодировщик - большая синяя кнопка "Sequental encoding". По окончании рядом с файлом в каталоге "FFBatch" будет находится перекодированный поток. Файл с расширением *.eac3. На выходе идентичный к DTS 1:1 поток. Инфо полученного потока
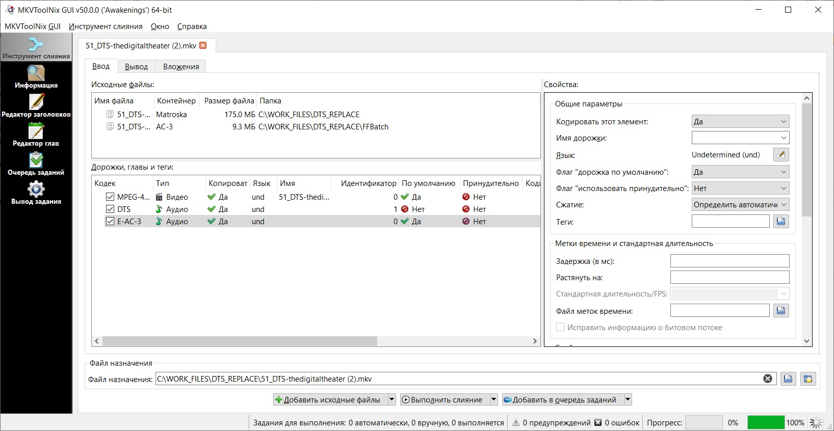
Все что осталось это добавить его к исходному файлу в MKVToolNix. Или заменить им DTS. Не забыть выставить потоком по по умолчанию
Плюсы такого решения:
- намного выше качество по сравнению с вариантом "медиасервер + перекодировка"
- минимальная нагрузка на медиасервера, все работает в режиме прямого потока (Direct Play)
- возможность качественного локального воспроизведения (с флешки/диска)
Тестовый файл с оригинальным DTS потоком
https://mega.nz/file/TwIDXAbL#ySh0UyEpvYoaV15THTJ9LcXxyAZkXlNZ3cUf-3AGzaQ
