Реклама показывается только незарегистрированным пользователям. Вход или Регистрация

Телевизоры Konka на платформе webOS от LG

Обсуждение LG smart TV. Пишем тут отзывы и мнения об лджи смарт тв! Разрешено обсуждать цены и где дешевле купить смарт тв.

Re: Телевизоры Konka на платформе webOS от LG

Сообщение AlexMaestro » 27 мар 2023, 09:42

narpol
"Конское" ноу-хау :lol:
AlexMaestro

 
Сообщения: 3051
Зарегистрирован: 05 июл 2018, 16:42
Благодарил (а): 620 раз.
Поблагодарили: 511 раз.
Телевизор: LG 55B7V

Re: Телевизоры Konka на платформе webOS от LG

Спонсор » 27 мар 2023, 09:42

Реклама показывается только незарегистрированным пользователям. Войти или Зарегистрироваться
Спонсор

 
Сообщения: 100
Зарегистрирован: 15 июл 2014, 18:43
Благодарил (а): 0 раз.
Поблагодарили: 0 раз.

Re: Телевизоры Konka на платформе webOS от LG

Сообщение JackSparrow » 05 апр 2023, 13:07

У отдельных владельцев Конки бывает проблема с "отваливающимся" пультом телевизора. Для решения проблемы нужно выключить в настройках режим быстрой загрузки.
JackSparrow

 
Сообщения: 11580
Зарегистрирован: 10 июн 2018, 17:48
Благодарил (а): 1983 раз.
Поблагодарили: 2062 раз.
Телевизор: LG OLED 55C9

Re: Телевизоры Konka на платформе webOS от LG

Сообщение moonkinford » 05 апр 2023, 16:00

narpol писал(а):
AMETKO писал(а):
Равномерность подсветки по краям экрана, судя по тестам, не идеальная, что при реальном использовании весьма трудно заметить.
Источник: _https://club.dns-shop.ru/review/t-132-televizoryi/91017-obzor-65-duimovogo-televizora-konka-a65-oled-120-gts-i-hdr-po-p/
И откуда же на OLED подсветка?

Есть на Олед подсветка. Обманывают всех.
moonkinford

 
Сообщения: 164
Зарегистрирован: 21 июл 2022, 18:16
Благодарил (а): 6 раз.
Поблагодарили: 6 раз.
Телевизор: LG OLED 55G5

Re: Телевизоры Konka на платформе webOS от LG

Сообщение gmini » 05 апр 2023, 20:56


За это сообщение автора gmini поблагодарил:
AlexMaestro (07 апр 2023, 09:14)
gmini

 
Сообщения: 15
Зарегистрирован: 16 дек 2014, 17:24
Город: Саратов
Благодарил (а): 7 раз.
Поблагодарили: 5 раз.
Телевизор: LG 42LB639V

Re: Телевизоры Konka на платформе webOS от LG

Сообщение AlexMaestro » 07 апр 2023, 09:16

gmini писал(а):https://youtu.be/MN58RlGXonk

Мнение с 4pda по поводу данного обзора:
На канале Pro100tehnika наконец то вышел обзор на нашего подопечного!
И форумчане некоторые засветились там)
Обзор полностью адекватный, лично у меня один в один настройки стоят такие же как в обзоре. Но в уровне чёрного заверяю всех, ставьте 46. Выше хоть на деление, будет светиться чёрный, а ниже, будут теряться тени.
AlexMaestro

 
Сообщения: 3051
Зарегистрирован: 05 июл 2018, 16:42
Благодарил (а): 620 раз.
Поблагодарили: 511 раз.
Телевизор: LG 55B7V

Re: Телевизоры Konka на платформе webOS от LG

Сообщение moonkinford » 08 апр 2023, 19:30

AlexMaestro писал(а):
gmini писал(а):https://youtu.be/MN58RlGXonk

Мнение с 4pda по поводу данного обзора:]

У него все обзоры ни про что. Если реально разбираться, можно просто сказать: что за матрица стоит, какого производства, и какой софт. Всё, больше ничего не надо. Но никто этого не знает и никому не рассказывают.
moonkinford

 
Сообщения: 164
Зарегистрирован: 21 июл 2022, 18:16
Благодарил (а): 6 раз.
Поблагодарили: 6 раз.
Телевизор: LG OLED 55G5

Re: Телевизоры Konka на платформе webOS от LG

Сообщение AlexMaestro » 15 апр 2023, 23:30

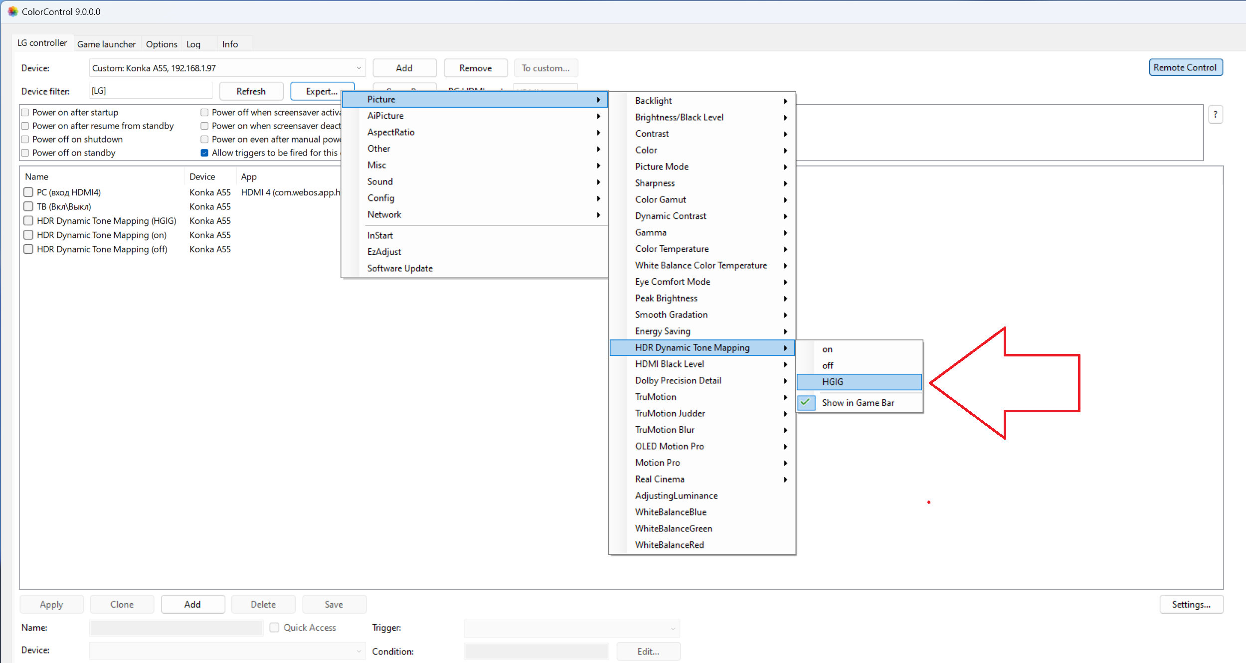
Для входа в сервисное меню на конке можно использовать приложение ColorControl.


При этом в настройках конки нет пункта Dynamic Tone mapping, но через это приложение он доступен. Можно выставить значения: On, Off и HGIG:


п.с. пишут, что после обновления до 03.33.40 рут остаётся, работает.

п.п.с в днс снизили цены, за 55 просят 75к, но вот за 65 112500, что как то не очень.

За это сообщение автора AlexMaestro поблагодарил:
dimonml (05 июн 2023, 11:23)
AlexMaestro

 
Сообщения: 3051
Зарегистрирован: 05 июл 2018, 16:42
Благодарил (а): 620 раз.
Поблагодарили: 511 раз.
Телевизор: LG 55B7V

Re: Телевизоры Konka на платформе webOS от LG

Сообщение moonkinford » 16 апр 2023, 09:26

AlexMaestro писал(а):
п. п. с в днс снизили цены, за 55 просят 75к, но вот за 65 112500, что как то не очень.

Что кроме черного цвета (и то не черного) в этой конке от lg? Ничего. Цвета от китайской матрицы хисенсе с четырьмя цветами.
Последний раз редактировалось Архивариус 16 апр 2023, 16:49, всего редактировалось 1 раз.
Причина: флуд
moonkinford

 
Сообщения: 164
Зарегистрирован: 21 июл 2022, 18:16
Благодарил (а): 6 раз.
Поблагодарили: 6 раз.
Телевизор: LG OLED 55G5

Re: Телевизоры Konka на платформе webOS от LG

Сообщение mzr910 » 16 апр 2023, 21:08

А что хайсенс стал матрицы делать что ли ? В конке стоит гибрид из матрицы lg олед прошлых пары лет и мозгов реалтек тех же что елжи использует в тв типа B1 и называет альфа 7
mzr910

 
Сообщения: 235
Зарегистрирован: 12 июл 2020, 11:13
Благодарил (а): 0 раз.
Поблагодарили: 42 раз.
Телевизор: LG_65C1
Звук: Sony_HT-ST5000

Re: Телевизоры Konka на платформе webOS от LG

Сообщение Serg2904 » 16 апр 2023, 22:00

moonkinford писал(а):можно просто сказать

mzr910 писал(а):гибрид из матрицы

В ролике, который выше, про эти характеристики, с высокой долей вероятности, автор говорит, начиная с 10 минуты (10.15.).
Serg2904

 
Сообщения: 413
Зарегистрирован: 05 янв 2023, 09:47
Благодарил (а): 52 раз.
Поблагодарили: 50 раз.
Телевизор: LG OLED 55C2

Пред.След.

Вернуться в Телевизоры LG - Обсуждение



Кто сейчас на конференции

Сейчас этот форум просматривают: нет зарегистрированных пользователей и гости: 16

Реклама показывается только незарегистрированным пользователям. Вход или Регистрация